命令:映射 I/O
象征: 
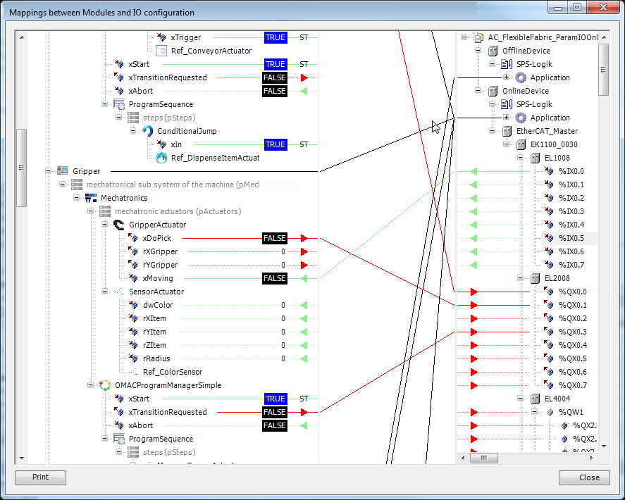
此命令(类别“Composer”)打开一个对话框来定义模块和 输入/输出 配置。

在对话框的左侧,模块的所有输入和输出都根据以下内容以树形结构显示: 模块树。右侧是设备树的结构。
顶层模块与应用程序的连接是根据顶层模块的设置绘制的。无法在此对话框中更改此连接。
输入显示为绿色连接和绿色箭头 - 输出显示为红色。
开路输入或输出(无连接)以虚线显示。
如果 ST 表达式映射到输入 resp。输出时,连接将显示为“ST”。
模块和设备之间的连接只能是输入到输入或输出到输出。此外,两个连接必须具有兼容的数据类型。模块之间的连接只能从输入到输出,反之亦然。设备之间无法连接。
要创建连接,必须选择打开的输入或输出。选定的引脚以蓝色背景显示。输入和输出通过拖放连接。有效或无效的连接目标通过不同的鼠标指针指示。如果输入或输出被占用,现有连接将被删除。
如果设备或模块折叠,连接将被绘制为黑色,因为可能无法确定数据方向。
如果进一步折叠(例如上级设备),则连接也将被隐藏。这样做是为了改善概览,因为可以减少中间区域的线条粗细。
如果选择左侧或右侧的连接,则相应设备在折叠时将展开。
箭头显示数据方向。如果折叠的设备使用输入和输出,则该设备会显示绿色和红色箭头。如果只有输入或输出,还会显示数据方向。
在在线模式下,参数值显示在左侧。在此视图中无法更改这些值。
双击模块或设备,相应的对象将在编辑器中打开。
提示
还可以跨应用程序边界设置连接!
提示
如果模块实例映射到 POU 池,则连接线将呈灰色显示。在这种情况下,无法创建 IO 映射,但可以删除现有映射。
打印:此命令允许以概览方式打印设置的 I/O 映射。